所属成套资源:【教科版(广州)】小学英语暑假五升六专项练习(含答案)
暑假五升六英语 专项练习--语法(词类篇)(教科版广州)(含答案)
展开
这是一份暑假五升六英语 专项练习--语法(词类篇)(教科版广州)(含答案),共11页。
考察点:语法题通常从语法和语义两个层面考查学生运用语法知识的综合能力。
词类:名词、冠词、代词、形容词、副词、介词、连词、数词、动词。
(一)名词分为:专有名词和普通名词。
普通名词分为:可数名词和不可数名词。(不可数名词无复数形式)
名词复数的规则变化和不规则变化 (※重点、易错点)
名词复数的规则变化:
名词复数的不规则变化:
※不可数名词没有复数形式,常用“数词+表量的名词+f+不可数名词”。
如:a piece f paper 一张纸 tw cups f cffee 两杯咖啡
名词的格
※时间,距离,价格,重量等也常用s’来表示所有格。
如:tw minutes’ walk 两分钟的路程
易错专练/Ex1/ 用所给词的适当形式填空:
1. There are many ____________(sheep) n the hill.
2. The ____________(leaf) turn yellw in autumn.
3. There are tw _____________(radi) in my rm. One is ld, the ther is new.
4. D yu like eating______________(tmat) ?
5. Cats are gd at catching _____________(muse).
6. There are frty ________________(man dctr) in this hspital.
7. I need t buy a pair f _______________(glasses).
8. The ______________(peple) here are very friendly.
9. Three _____________(German) and tw _______________(Japanese) visited the Great Wall last week.
10. ______________(Child) Day is n June 1st.
11. He is ___________________(Mary and Jhn) father.
12. I have a ________________(tw day) hliday.
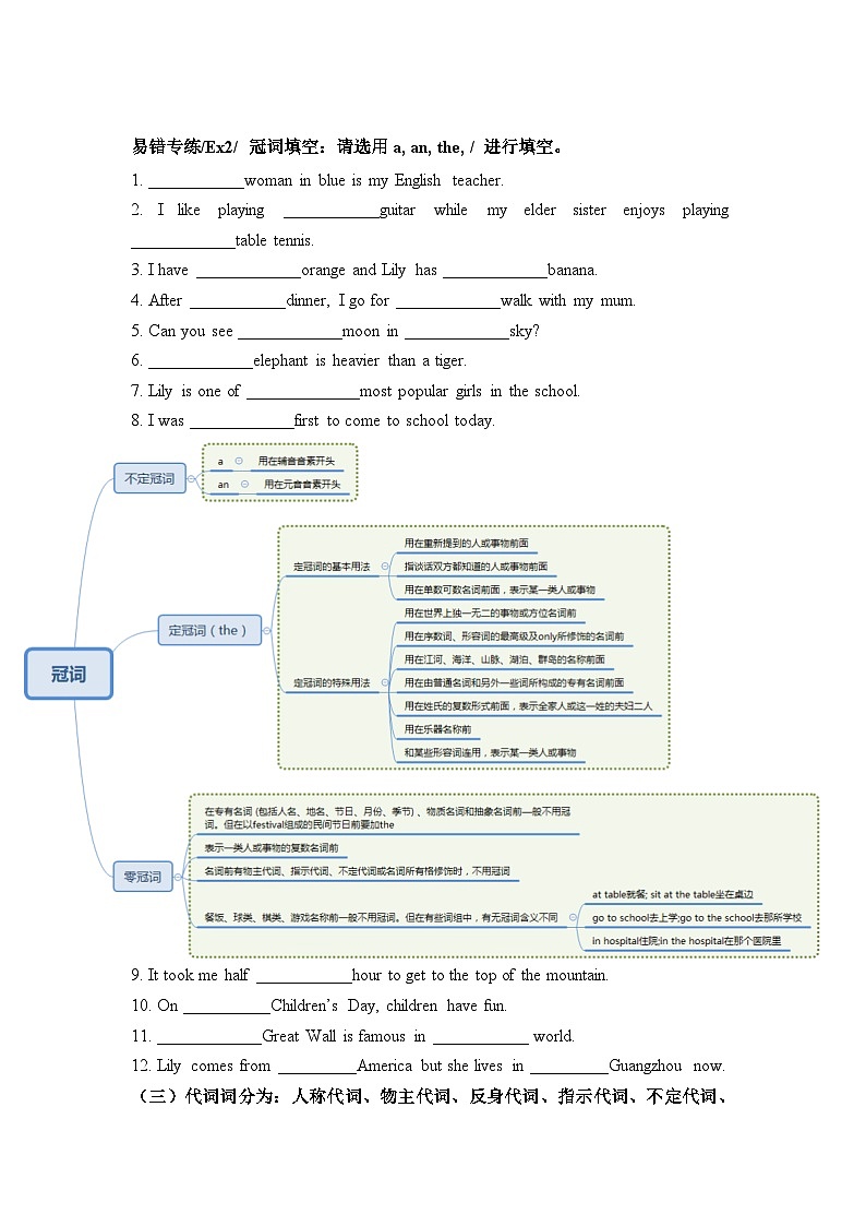
(二)冠词词分为:不定冠词、定冠词和零冠词
易错专练/Ex2/ 冠词填空:请选用a, an, the, / 进行填空。
1. ___________wman in blue is my English teacher.
2. I like playing ___________guitar while my elder sister enjys playing ____________table tennis.
3. I have ____________range and Lily has ____________banana.
4. After ___________dinner, I g fr ____________walk with my mum.
5. Can yu see ____________mn in ____________sky?
6. ____________elephant is heavier than a tiger.
7. Lily is ne f _____________mst ppular girls in the schl.
8. I was ____________first t cme t schl tday.
9. It tk me half ___________hur t get t the tp f the muntain.
10. On __________Children’s Day, children have fun.
11. ____________Great Wall is famus in ___________ wrld.
12. Lily cmes frm _________America but she lives in _________Guangzhu nw.
(三)代词词分为:人称代词、物主代词、反身代词、指示代词、不定代词、疑问代词等。
易错专练/Ex3/ 根据括号内提示词或语境提示用代词适当形式填空。
1. D yu like ___________(he) paintings?
2. This isn’t ____________(yur) pen. ___________(yur)is ver there.
3. Please pass the salt t ___________(she). She is cking the dishes by _____________(she).
4. Help _____________(yu) t sme candy, Lily and Sara.
5. The air here is much mre fresh than ____________in the big city.
6. The apples in the basket are bigger than ____________n the table.
7. I ften help ____________(they) with ____________(they) English.
8. The man has tw sns. ____________f them wrk in Guangzhu.
9. ---Which d yu like better, cffee r milk?
---____________. I like drinking water.
10. I have fifty students. ___________f them speak Chinese.
11. D yu have ____________questins?
12. ___________peple like ding sprts, thers like listening t music.
(四)形容词&副词
易错专练/Ex4/ 单选题。
1. Our classrm is much bigger and____________than theirs.
A. bright B. mre bright C. brighter D. brightest
2. Our cuntry is becming ____________.
A. safe and strng B. safer and strnger
C. safest and strngest D. the safest and the strngest
3. ___________mney yu spend, ___________yu will be.
A. Much, pr B. The mre, the prer
C. Mre, prer D. The mst, the prest
4. The singer is becming ___________.
A. ppular and ppular B. mre ppular and mre ppular
C. mre and mre ppular D. mst and mst ppular
5. He lks __________after hearing the __________news.
A. sad, sadly B. sadly, sad C. sad, sad D. sadly, sadly
6. Keep __________. Mum is sleeping.
A. nisy B. nisily C. quiet D. quietly
7. It’s ne f _____________questins.
A. difficult B. mre difficult C. mst difficult D. the mst difficult
8. He drve ___________and crashed int a tree.
A. careful B. carefully C. careless D. carelessly
9. I am ___________in this ____________bk.
A. interesting, interesting B. interested, interesting
C. interesting, interested D. interested, interested
10. He lks ___________at me and he lks ____________.
A. happy, happy B. happy, happily
C. happily, happily D. happily, happy
(五)介词
介词的常见固定搭配
易错专练/Ex5/ 单选题。
1. I am sitting ____________my mum and my dad.
A. n B. in C. ver D. between
2. She is ___________duty tday. Yu can wait __________her utside.
A. n, n B. n, fr C. fr, n D. fr, fr
3. Eating mre vegetables is gd __________us.
A. in B. n C. at D. fr
4. This is a picture _________my family. Lk! Lily is standing _________my right.
A. f, f B. n, n C. f, n D. n, f
5. Our English teacher is standing ___________the classrm and we are sitting ____________her.
A. in frnt f, in frnt f B. in the frnt f, in the frnt f
C. in frnt f, in the frnt f D. in the frnt f, in frnt f
6. _________my pinin, yu shuldn’t tell a lie.
A. On B. With C. In D. Of
7. He travelled t America __________plane and I tured arund Guangzhu ________the bus.
A. by, by B. by, n C. n, by D. n, n
8. They bth arrived __________the schl ___________the same time.
A. in, in B. at, at C. in, at D. at, in
9. Lina is gd __________singing while I d well _________ drawing.
A. in, in B. at, at C. at, in D. in, at
10. I picked up a wallet __________the way t the supermarket.
A. n B. in C. by D. t
11. The wrkers are building a bridge ___________the river.
A. n B. acrss C. thrugh D. ver
12. The tys are put ___________the dr, s we can’t see them.
A. in frnt f B. n C. under D. behind
(六)数词
易错专练/Ex6/ 根据句意或括号内提示完成句子。
1. There are _____________hurs a day.
2. Teachers’ Day is in the _____________mnth f a year.
3. He is eight years ld. Tday is his __________birthday.
4. There are ____________days in a week and Tuesday is the ___________day f a week.
5. There are ____________mnths in a year. December is the ____________mnth f a year.
6. Tw _____________(hundred) peple visited ur schl yesterday.
7. ________________(thusand) f visitrs cme frm New Zealand.
8. _________________(三分之二) f ur bdy is water.
(七)连词
易错专练/Ex7/ 单选题。
1. Lily and Lucy _________my friends.
A. is B. are C. was D. be
2. Bth Lily and Lucy __________music.
A. lve B. lves C. lving D. t lve
3. Nt nly Lily but als Lily’s parents __________music.
A. lve B. lves C. lving D. t lve
4. Neither Lily nr Lily’s parents ___________music.
A. lve B. lves C. lving D. t lve
5. Wh runs faster, Lily _________Lucy?
A. and B. r C. but D. s
6. Hurry up, __________yu can arrive there n time.
A. and B. r C. but D. s
7. Be quick, __________yu will be late fr schl.
A. and B. r C. but D. s
8. I was hungry, __________I ate a big meal.
A. and B. r C. but D. s
9. Either Sunday r Mnday _________OK fr me.
A. is B. are C. were D. be
10. I dn’t knw his address, _________I knw his name.
A. and B. r C. but D. s
(八)动词
易错专练/Ex8/
一. 写出下列动词的各种形式。
二. 请用正确的时态填空。
1. My mum usually ___________(ck) breakfast at six ’clck in the mrning.
2. __________Lily ___________(g) t schl n ft every day?
3. I ___________(like) playing table tennis while Tmmy __________(lve) playing the pian.
4. Lk ! The bys _____________(catch)fish.
5. Be quiet. The baby _______________(sleep).
6. ___________yu __________(teach) us next term, Miss White ?
7. We ________________(leave) fr Suzhu tmrrw.
8. If it _______________(nt rain) tmrrw, we will have a picnic.
9. They _______________(nt appear) at the party last night.
10. __________yu __________(have)a gd time yesterday?
11. I ____________(buy) a strybk and ____________(take) it t the classrm. Many classmates wanted _______________(brrw) it.
12. Lily ________________(read) while her parents were cking.
13. He culd ______________(swim) when he was three years ld.
参考答案
/Ex.1/ 1. sheep 2. leaves 3. radis 4. tmates 5. mice
6. men dctrs 7. glasses 8. peple 9. Germans, Japanese
10. Children’s 11. Mary and Jhn’s 12. tw days’
/Ex.2/ 1. The 2. the, / 3. an, a 4. /, a 5. the, the
6. An 7. the 8. the 9. an 10. /
11. The, the 12. / , /
/Ex.3/ 1. his 2. yur, Yurs 3. her, herself 4. yurselves 5. that
6. thse 7. them, their 8. Bth 9. Neither 10. All
11. any 12. Sme
/Ex.4/ 1-5 CBBCC 6-10 CDDBD
/Ex.5/ 1-5 DBDCD 6-10 CBBCA 11-12DD
/Ex.6/
1. twelve 2. ninth 3. eighth 4. seven, third 5. twelve, twelfth 6. hundred 7. Thusands 8. Tw thirds
/Ex.7/ 1-5 BAAAB 6-10 ABDAC
/Ex.8/ 1. cks 2. Des, g 3. like, lves 4. are catching
5. is sleeping 6. Will, teach 7. will leave/are ging t leave/are leaving
8. desn’t rain 9. didn’t appear 10. Did, have
11. bught, tk, t brrw 12. was reading 13. swim条件
构成方法
举例
特例
一般情况
加s
bk-bks
以s,x,ch,sh结尾
加es
watch-watches
以辅音字母加y结尾
改y为i再加es
baby-babies
以f,fe结尾
改f,fe为v再加es
leaf-leaves
rf-rfs
以结尾
无生命的词尾加-s,有生命的词尾加-es
pht-phts
ptat-ptates
构成方法
举例
1.单复数同形
sheep, fish, deer, Chinese, Japanese
2.稍微变化
ft-feet,tth-teeth,gse-geese, muse-mice,man-men, wman-wmen, child-children
3.含有man,wman的复合名词两部分变复数
a wman teacher- wmen teachers
4.有些名词只有复数形式
clthes, trusers,glasses
变化形式
举例
有生命的所有格,一般在词尾加’s或s’
My father’s pen
Teachers’ ffice
无生命的所有格,一般用“f+名词”
the windw f ur classrm
几人共有,在最后人名加‘s;
各自拥有,每个人名后加’s。
Lucy and Lily’s rm (共有)
Lucy’s and Lily’s rms (各有)
at
in
n
at first 起初
at the beginning f
在...开始时
at last 最后
at hme 在家
at wrk 在上班
at present 现在
at the mment 此刻
arrive at/in 到达
be gd at 擅长
at the same time同时
in the end 最后
in time 及时
in a hurry 匆忙地
in Chinese 用中文
in ne’s pinin
在某人看来
in a wrd 总而言之
in shrt 简而言之
n time 准时
n duty 值日
n ft 步行
n the way (t)
在去...的路上
n the left/right
在左/右边
n TV 在电视上
n the radi 在广播中
n hliday 在度假
原形
动词
三单
动词-ing
过去式
原形
动词
三单
动词-ing
过去式
study
jump
carry
grw
ck
becme
swim
cme
stp
find
g
knw
leave
give
take
keep
blw
run
fly
brush
have
meet
make
sleep
buy
fall
bring
put
lend
cut
watch
cst
read
spend
speak
pay
tell
cry
say
drink
talk
eat
ask
hear
answer
begin
sing
ride
drive
teach
feel
thrw
get
wake
think
stand
wear
build
write
hurry
see
laugh
相关试卷
这是一份暑假五升六英语广州教科版专项练习--书面表达(含答案),共13页。试卷主要包含了书面表达题型的命题特点,书面表达六步法等内容,欢迎下载使用。
这是一份暑假五升六英语广州教科版专项练习--阅读理解 (含答案),共15页。试卷主要包含了阅读理解题型的命题特点,阅读理解解题步骤等内容,欢迎下载使用。
这是一份暑假五升六英语广州教科版专项练习--词汇 (含答案),共10页。试卷主要包含了考察词汇量,考察形近词辨析能力等内容,欢迎下载使用。

