


所属成套资源:中考英语二轮复习核心语法逐个突破专题 (含解析)
中考英语二轮复习核心语法逐个突破专题25 定语从句(含解析)
展开
这是一份中考英语二轮复习核心语法逐个突破专题25 定语从句(含解析),共22页。
内容索引
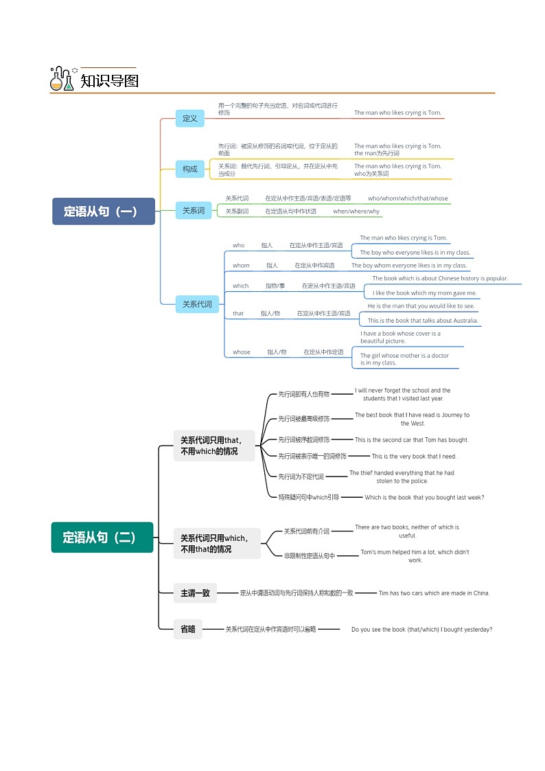
知识导图
知识链接
知识点01 关系代词
【语法详解】在复合句中修饰一个名词或代词的从句称为定语从句,一般紧跟在它所修饰的名词或代词后面。定语从句所修饰的名词或代词称为先行词。引导定语从句的关联词称为关系词,关系词有关系代词和关系副词。关系代词有that,which,wh,whm,whse。
图示:
定语从句的关系词
引导定语从句的关系词有关系代词和关系副词,常见的关系代词包括that, which, wh(宾格whm,所有格whse)等,关系副词包括where, when, why等。关系代词和关系副词放在先行词及定语从句之间起连接作用,同时又作定语从句的重要成分。
定语从句的分类
根据定语从句与先行词的关系,定语从句可分为限制性定语从句及非限制性定语从句。限制性定语从句紧跟先行词,主句与从句不用逗号分开,从句不可省去,非限制性定语从句主句与从句之间有逗号分开,起补充说明作用,如省去,意思仍完整。
关系代词的基本用法
The man wh/that spke at the meeting is frm Hng Kng. 会上发言的人来自香港。
The building which/that is being built will be used as a hspital. 在建中的这幢建筑将用作医院。
I visited a scientist whse name is knwn all ver the wrld. 我拜访了一位世界知名的科学家。
【即学即练】Pay attentin t the students ________ laugh at yu.
A.whB.whmC.whichD.whse
【答案】A
【详解】句意:关注嘲笑你的学生。
考查定语从句。wh关系代词,指人,代指先行词在从句中作主语或宾语;whm关系代词,指人,代指先行词在从句中作宾语;which关系代词,指物,代指先行词在从句中作主语或宾语;whse关系代词,指人或物,在从句中作定语。本句话中,先行词为“the students”,指人,且代指先行词在从句中作主语,故选A。
知识点02 关系副词
【语法详解】在复合句中修饰一个名词或代词的从句称为定语从句,一般紧跟在它所修饰的名词或代词后面。定语从句所修饰的名词或代词称为先行词。引导定语从句的关联词称为关系词,关系词有关系代词和关系副词。关系副词有when,where,why等
关系副词的基本用法
1. when在句中作状语,表示时间。
He remembers the day when he jined the League. 他记得他入团那天。
This was the time when he arrived. 这是他到达的时间。
2. where在句中作状语,表示地点。
This is the place where Lu Xun was brn. 这就是鲁迅出生的地方。
This is the place where he wrks. 这是他工作的地点。
3. why在句中作状语,表示原因。
This is the reasn why he is late tday. 这就是他今天迟到的原因。
Nbdy knws the reasn why he is ften late fr schl. 没人知道他什么上学总迟到。
易错提醒:
1. 当先行词为地点名词时,如果关系词在从句中作主语或宾语,则用that或which引导。如:
语法This is the huse which/that was built by my grandfather frty years ag.
这是我爷爷在40年前建造的房子。(定语从句中缺少主语,所以要用which/that,而不用where)
2. 当psitin,pint,case,stage,situatin,atmsphere等表示抽象地点的名词充当先行词时,若定语从句中缺少状语,则用where来引导。如:
语法It's helpful t put children in a situatin where they can see themselves differently.
把孩子们放在一个能够让他们从不同角度看待自己的环境中对他们很有帮助。
3. 关系副词why指原因,代替先行词并在定语从句中作原因状语,其先行词一般是reasn。
语法Is this the reasn why (fr which) he refused ur help? 这是他拒绝我们帮助的理由吗?
4.当先行词是时间名词时,既可以用when引导定语从句,也可以用that或which引导定语从句,关键要看关系词在从句中作何种成分。若关系词在定语从句中充当状语,用when引导;若关系词在从句中充当主语或宾语,则用that或which引导。如:
语法D yu remember the days when we chatted with each ther all night?
你还记得我们整夜聊天的那些日子吗?(when在从句中作状语)
语法D yu remember the days that/which we spent tgether n the farm?
你还记得我们在农场一起度过的那些日子吗?(that或which作spent的宾语)
【即学即练】This is the schl ________ I studied ten years ag.
A.whichB.whereC.that
【答案】B
【详解】句意:这是我十年前学习的学校。
考查定语从句。which引导定语从句,先行词是物,在定语从句中作主语或宾语;where引导定语从句,先行词是地点,在定语从句中作状语;that引导定语从句,先行词是人或物,在定语从句中作主语或宾语。句中先行词“the schl”是地点且在定语从句中作状语,所以句子是where引导的定语从句,故选B。
知识点03 限制性定语从句与非限制性定语从句
【语法详解】
根据定语从句与先行词的关系,定语从句可分为限制性定语从句及非限制性定语从句。限制性定语从句紧跟先行词,主句与从句不用逗号分开,从句不可省去,非限制性定语从句主句与从句之间有逗号分开,起补充说明作用,如省去,意思仍完整。
1、限制性定语从句是不能去掉的,否则剩下的部分就失去意义而不能成立。非限制性定语从句则不然,它只对所修饰的词作进一步的说明,去掉之后并不影响整个句子的含义。在形式上,非限制性定语从句与主句之间通常必须有逗号隔开。
Finally we visited the Giant Yangtze Grges Dam, which is the greatest key water cntrl prject in the wrld at present. 最后我们参观了长江三峡大坝,它是目前世界上最大的水利枢纽工程。
2、引导非限制性定语从句的which可以指代前面的先行词,也可以指代前面整个句子。
That Peter will marry Alice, which has nt been annunced yet, has spread arund. 彼特要娶爱丽斯这件事还没宣布,却已被传得沸沸扬扬
3、除which外,还可用when, where, wh,whm等关系副词或关系代词引导非限制性定语从句。
After graduatin, I decided t stay in Chngqing, where I spent my childhd and fur years f cllege life. 毕业后,我决定留在重庆,在那里我度过了我的童年和四年大学生活。
注意:that不能引导非限制性定语从句。
4、在限制性定语从句中,如果先行词作宾语时,引导词可以省略;但引导非限制性定语从句的引导词不能省,同时关系代词whm不能用wh替换。
【即学即练】D yu knw the city, Kunming, __________ is the capital city f Yunan?
A.whereB.whichC.whD.whse
【答案】B
【详解】句意:你知道云南的首府昆明吗?
考查定语从句。where,关系副词,指地点,在从句中作地点状语;which关系代词,指物,在从句中作主语或宾语;wh关系代词,指人,在从句中作主语或宾语;whse关系代词,wh的所有格,在从句中作定语。分析句子可知,is前缺少主语,先行词“Kunming”是物,且在句中作主语。故选B。
考点突破
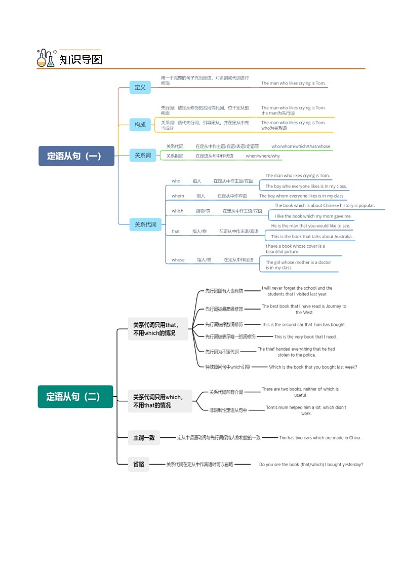
考点01 关系代词的主谓一致
I dn’t knw the man. The man is talking with ur headteacher.
I dn’t knw the man ________________ talking with ur headteacher.
【作法】
第一步-对原文进行翻译:我不认识那个人。那个人正在跟我的校长聊天。
第二步-考查定语从句的引导词。改为定语从句要先确定先行词,先行词“the man”指人,在从句中作主语,关系可以用wh或that,从句的谓语用现在进行时结构is talking,故填wh/that;is。
【结论】
当关系代词在从句中作主语时,从句的谓语动词要与先行词保持主谓一致。
He is ne f the bys wh like playing basketball. 他是喜欢打篮球的男孩子之一。
He is the ne f the bys wh likes playing basketball. 他就是那个喜欢打篮球的男孩子。
【典例秒杀】
D yu knw the girl? The girl is singing under the tree.
D yu knw the girl ________________?
【答案】wh is singing under the tree##that is singing under the tree
【详解】句意:你认识在树下唱歌的那个女孩吗?此处可用定语从句修饰先行词the girl,指人,引导词在从句中作主语,用wh/that引导,故填wh/that is singing under the tree。
The teacher is strict with us. We lve her.
We lve the teacher ________________.
【答案】wh is strict with us##that is strict with us
【详解】句意:这位老师对我们很严厉。我们爱她。合成一句后主句是“We lve the teacher”,“The teacher is strict with us”要改为定语从句,因此用关系代词代替“The teacher”既可。先行词“the teacher”是人,且关系代词在从句中作主语,因此可用“wh”或“that”。故填wh/that is strict with us。
The wman teaches us English. She cmes frm the USA.(合并为一句)
The wman ________ ________ frm the USA teaches us English.
【答案】 wh##that cmes
【详解】句意:那位女士教我们英语。她来自美国。合并为一句意为“那位来自美国的女士教我们英语。” 这里是定语从句,先行词“The wman”是人,且关系词在从句中作主语,因此用wh/that;The wman是单数,时态是一般现在时,谓语动词用三单cmes。故填wh/that;cmes。
Electricity cmes int ur flat thrugh cables. We bury cables under the grund. (合并成一句话)
Electricity cmes int ur flat thrugh cables which _________ _________ under the grund
【答案】 are buried
【详解】句意:电通过电缆进入平板电脑。我们把电缆埋在地下。合并后句意为“电通过埋在地下的电缆进入我们的公寓”,根据提空前“which”可知,这里是which引导的定语从句;这里先行词是“cables” ,为复数,与“bury”之间是逻辑上的动宾关系,且这里是现在时态,因此用一般现在时的被动,be动词为are,bury的过去分词是buried。故填are;buried。
考点02 只能用that而不能用which的情况
That is the mst interesting bk _______ I have ever read
A.thatB.whichC.whatD.where
【作法】
第一步-对原文进行翻译:那是我读过的最有趣的书。
第二步-考查定语从句,该句的先行词为bk,被形容词最高级the mst interesting修饰,可知只能用关系代词that,故选A。
【结论】
通常在以下六种情况下只能用that而不能用which:
(1)先行词为all,much,smething,everything,nthing,little,nne,the ne等代词时。
That is all that I want t say. 那就是我想要说的。
(2)先行词被序数词或形容词最高级所修饰,或本身是序数词、基数词、形容词最高级时,只能用that,而不用which.。
He was the first persn that passed the exam. 他是第一个通过考试的人。
This is the mst wnderful film that I have seen. 这是我看过的最精彩的电影。
Lk at the apples. Yu can see the tw that yu gave me. 看这些苹果。你能看到你给我的那两个。
(3)以wh或which引导的特殊疑问句,为避免重复,只能用that。
Wh is the girl that is crying? 正在哭泣的那个女孩是谁?
(4)先行词被the nly, the very, the same, the last, little, few 等词修饰时,只能用that,而不用which。
This is the same bike that I lst.这就是我丢的那辆自行车。
Mr. Smith is the nly freigner that he knws. 史密斯先生是他唯一认识的外国人。
(5)先行词里同时含有人或物时,只能用that,而不用which。
We were deeply impressed by the teachers and schls that we had visited. 我们访问过的老师和学校给我们留下了深刻的印象。
I can remember well the persns and sme pictures that I saw in the rm.我能清楚记得我在那个房间所见到的人和一些照片。
(6)先行词在主句中作表语,或关系代词在从句中作表语时。
It's a bk that will help yu a lt. 这是一本对你很有帮助的书。
(7)主句是there be 结构,修饰主语的定语从句用that,而不用which。
There is a bk n the desk that belngs t Tm. 桌子上那本书是汤姆的。
【典例秒杀】
That’s the nly thing _______ I can d nw.
A.whatB.whichC.whatD.that
【答案】D
【详解】句意:这是我现在唯一能做的了。
考查定语从句。此处含定语从句,先行词是物,且有the nly修饰,引导词在从句中作宾语,只能用that引导,故选D。
Is there anything _______ I can d fr yu?
A.whichB.thatC.whatD.when
【答案】B
【详解】句意:我可以为你做些什么吗?
考查定语从句的引导词。句子是定语从句,根据“anything”可知,先行词是不定代词,作从句宾语,只能用that引导词从句。故选B。
— Have yu read the bk The ld man and the sea written by the American writer, Hemingway?
— Of curse, an amazing stry. It’s the best bk ________ I’ve ever read.
A.whichB.whatC.whD.that
【答案】D
【详解】句意:——你读过美国作家海明威写的《老人与海》吗?——当然,这是一个惊人的故事。这是我读过的最好的书。
考查定语从句。此处是定语从句,先行词有最高级the best修饰,关系词用that,故选D。
—Have yu heard f the place ________ he visited last summer?
—Yes, it is the very place ________ the great writer, Lu Xun was brn.
A.where; whereB.where; thatC./; whereD.that; that
【答案】C
【详解】句意:——你听说过他去年夏天去过的那个地方吗?——是的,这就是伟大作家鲁迅出生的地方。
考查定语从句。首空代指the place,是物作宾语,用关系代词that/which,也可省略;第二空充当状语,指代地点,用关系副词where。故选C。
考点03 只能用which而不能用that的情况
It’s impssible fr anyne t take the svereignty(主权)ver Taiwan Island away frm China, ________ has been part f China since ancient times .
A.whereB.thatC.which
【作法】
第一步-对原文进行翻译:任何人都不可能把台湾岛的主权从中国手中夺走,台湾自古以来就是中国的一部分。
第二步-考查定语从句。which关系代词,先行词指物,在从句中作主语或宾语,可以引导非限制性定语从句;that关系代词,先行词指物或人,在从句中作主语或宾语,不可以引导非限制性定语从句;where关系副词,先行词指地点,在从句中作状语;句子先行词是物,且在从句中作主语;而句子是非限制性定语从句,应用which引导,故选C。
【结论】
关系词只能用which,而不用that的情况:
(1)先行词为that, thse时,用which,而不用that。
What's that which is under the desk? 在桌子底下的那些东西是什么?
(2)关系代词前有介词时,一般用which,而不用that。
This is the rm in which he lives. 这是他居住的房间。
(3)引导非限制性定语从句,用which,而不用that。
Tm came back, which made us happy. 汤姆回来了,这使我们很高兴。
【典例秒杀】
He was very rude t the custms fficer, ________ f curse made things even wrse.
A.whB.whmC.whatD.which
【答案】D
【详解】句意:他对海关官员非常粗鲁,这当然使事情变得更糟。
考查定语从句。分析句子可知“ curse made things even wrse”说明了主句事件的影响,是非限制性定语从句,先行词是主句,关系词用which,故选D。
Whenever I met him, ________ was fairly ften, I like his sweet and hpeful smile.
A.whatB.whichC.thatD.when
【答案】B
【详解】句意:无论什么时候我见到他,这是相当频繁的,我喜欢他甜美并充满希望的微笑。
考查非限定性定语从句。根据句子结构可知,应填入非限定性定语从句的引导词。that和what都不能引导非限定性定语从句,排除A,B选项。定语从句中缺主语,应填入关系代词,表示前面整句话的含义,when为关系副词,排除D选项,只有which符合其用法。故选B。
Drthy was always speaking highly f her rle in the play, ________, f curse, made the thers unhappy.
A.whB.whichC.thisD.what
【答案】B
【详解】句意:Drthy总是高度评价她在剧中的角色,这当然使其他人都不高兴。
考查非限制性定语从句。分析句子可知,设空处需要填入一个词引导非限制性定语从句,结合选项可知关系代词which引导非限制性定语从句,指代前面整个主句的内容,在从句中作主语,C、D选项均不能引导非限制性定语从句,A选项指代的先行词只能是人。故选B。
Campus(校园) is the place ______ we spend a lt f time with ur classmates and teachers. There are ur mst valuable memries there.
A.whB.thatC.n which
【答案】C
【详解】句意:校园是我们花很多时间与同学和老师在一起的地方。那里有我们最珍贵的记忆。
考查定语从句。分析句子可知,此处是定语从句,先行词为place,从句的句子结构完整,需要一个关系词作状语成分,AB选项是关系代词,不符合, C选项是“介词+关系代词=关系副词”的用法,故选C。
Harbin is a beautiful city ________ I’ve wrked fr mre than thirty years.
A.thatB.whC.in which
【答案】C
【详解】句意:哈尔滨是一个美丽的城市,我在那里工作了三十多年。
考查定语从句。根据题干,可知本句为定语从句,先行词是city;在从句中作地点状语,应用in which=where引导定语从句,故选C。
小试牛刀
1.(2023·江苏·无锡外国语学校一模)Is this the factry _________ sme freign friends visited last Mnday?
A.neB.whereC.in thatD.that
【答案】D
【详解】句意:这是一些外国朋友上周一参观的工厂吗?
考查定语从句的引导词。ne一个;where关系副词,在定语从句中做地点状语;in that因为,引导状语从句;that关系代词,指代人或物,在定语从句中作主语或宾语。分析句子结构可知本句包含一个定语从句,先行词“the factry”是物,在定语从句中作宾语,可以用that或which来引导定语从句,也可以省略引导词。故选D。
2.(2022·辽宁辽阳·一模)—D yu knw the by ________ is under the tree?
—Oh, he is my cusin.
A.whichB.whC.whmD.whse
【答案】B
【详解】句意:——你认识在树底下的那个男孩吗?——哦,他是我的表弟。
考查定语从句。此处是定语从句,先行词by是指人,在从句中作主语,用wh引导定语从句,故选B。
3.(2022·江苏无锡·模拟预测)Michael Jacksn was a singer ________ is cnsidered as the king f pp music.
A.whatB.whseC.whD.which
【答案】C
【详解】句意:迈克尔•杰克逊是一位歌手, 被认为是流行音乐之王。
考查定语从句。定语从句的先行词为singer,为指人的名词,定语从句的关系词在从句中作主语,所以可以用that或wh引导定语从句。故选C。
4.(2022·内蒙古兴安盟·一模)The wman ________ is the mst imprtant in my life is my mther.
A.whichB.whC.whmD.what
【答案】B
【详解】句意:在我生命中最重要的女人是我的母亲。
考查定语从句。which指物,作主语或宾语;what不引导定语从句;whm指人,作宾语;wh指人,作主语或宾语。本句是定语从句,先行词是The wman,指人,关系词在从句中作主语,应用wh引导,故选B。
5.(2022·江苏宿迁·三模)The wman ________ is the mst imprtant in my life is my mther.
A.whmB.whatC.whichD.wh
【答案】D
【详解】句意:在我生命中最重要的女人是我的母亲。
考查定语从句。which指物,作主语或宾语;what不引导定语从句;whm指人,作宾语;wh指人,作主语或宾语。本句是定语从句,先行词是The wman,指人,关系词在从句中作主语,故选D。
6.(2022·江苏泰州·二模)China is getting better at making the mst ppular high-tech prducts ________ can be bught in all parts f the wrld.
A.whB.whichC.whatD.that
【答案】D
【详解】句意:中国在生产最受人欢迎的高科技产品方面正做得更好,这些产品在世界各地都能买到。
考查定语从句。wh在定语从句中作主语或宾语,指代人;which在定语从句中作主语或宾语,指代物;what不能引导定语从句;that在定语从句中作主语或宾语,指代物。根据“the mst ppular high-tech prducts ... can be bught”可知,先行词是prducts,空格上需填一个代替先行词且在从句中作主语的关系代词,用that或which,又因为先行词被形容词最高级所修饰,只能用that引导定语从句。故选D。
7.(2022·山东·无棣县教育科学研究中心二模)Culd yu tell me the result f the discussin ________ yu had made in the meeting just nw?
A.whB.whenC.hwD.that
【答案】D
【详解】句意:你能告诉我你刚才在会上讨论的结果吗?
考查定语从句关系词。wh指代人;when指代时间;hw如何;that既可以指人又可以指物。根据先行词“the result f the discussin”是指物可知,应该使用“that”。故选D。
8.(2022·辽宁·盘山县教师进修学校二模)As we all knw, a dctr is a persn ________ lks after peple’s health.
A.whB.whseC.whichD.whm
【答案】A
【详解】句意:我们都知道,医生是一个照顾人们的健康的人。
考查定语从句。先行词persn是指人,在从句中作主语,用wh引导定语从句,故选A。
9.(2022·湖北·房县教学研究中心一模)—D yu knw wh Su Bingtian is?
—Yes, he is a famus runner ________ set the new Asian recrd f 9.83 secnd in men’s 100-meter race at the 2020 Tky Olympics.
A.whB.whmC.whseD.which
【答案】A
【详解】句意:——你知道苏炳添是谁吗?——知道,他是一位著名的赛跑运动员,在2020年东京奥运会男子100米比赛中以9.83秒的成绩创造了亚洲新纪录。
考查定语从句。wh引导限制性定语从句,先行词指人,在定语从句中充当主语和宾语;whm引导限制性定语从句,先行词指人,在定语从句中充当宾语;whse引导限制性定语从句,先行词指人或指物,在定语从句中充当定语;which既能引导限制性定语从句,也能引导非限制性定语从句,先行词指物,在定语从句中充当主语和宾语,作宾语时可以省略。本题先行词“ a famus runner”是人,定语从句缺少主语,因此填关系代词wh。故选A。
10.(2022·湖北·鄂州市鄂城区教学研究室模拟预测)—We teenager shuld lk up t the heres _______ try t prtect ur cuntry.
—I think s.
A.whatB.whichC.whD.whse
【答案】C
【详解】句意:——我们青少年应该尊敬那些努力保护我们国家的英雄们。——我也这样认为。
考查定语从句。what什么,不引导定语从句;which在定语从句中指代物,在从句中作主语或宾语;wh在定语从句中指人,在从句中作主语或宾语;whse在定语从句中指人或物,在从句中作定语。根据“the heres ... try t prtect ur cuntry.”可知,此处指人,且在从句中作主语,用wh引导定语从句。故选C。
11.(2022·湖北孝感·三模)— Have yu heard f Chen Xiangrng frm Pingnan, Fujian Prvince?
— Yes, he is a her _________ guarded ur natin.
A.whatB.whC.whmD.which
【答案】B
【详解】句意:——你认识福建屏南的陈向荣吗?——是的,他是保卫我们国家的英雄。
考查定语从句。what不能引导定语从句;wh关系代词,指人,作主语或宾语;whm关系代词,指人,作宾语;which关系代词,指物,作主语或宾语。句子先行词是her,指人,在从句中作主语,应用wh引导,故选B。
12.(2022·湖北咸宁·模拟预测)—Have yu watched the TV play “Like a Flwing River”?
—Yes. It’s the mst ppular TV play ________ makes peple knw abut the refrm and pening-up plicy.
A.whereB.thatC.whatD.whm
【答案】B
【详解】句意:——你看过电视剧《大江大河》吗?——看过。这是最受欢迎的电视剧,让人们了解改革开放政策。
考查定语从句。句子是定语从句,先行词“TV play”是物,且关系词在从句中作主语,用that引导定语从句。故选B。
13.(2022·湖北黄冈·一模)—Wang Yaping is the pride f ur cuntry!
—Yes! She is the first wman astrnaut ________ taught us science at the space ship.
A.whereB.whmC.whD.which
【答案】C
【详解】句意:——王亚平是我们国家的骄傲。——是的!她是在宇宙飞船上教我们科学知识的第一个女宇航员。
考查定语从句。此处是定语从句,引导词在从句中作主语,且指代人,用wh引导。故选C。
14.(2022·湖北·鄂州市鄂城区教学研究室二模)—These days, many kids are very interested in the sng Lnely Warrirs. Why?
—Maybe they think it’s a sng ________ has great lyrics and rhrhythm.
A.whichB.whC.whereD.what
【答案】A
【详解】句意:——现在,很多孩子对《孤勇者》这首歌很感兴趣。为什么?——也许他们认为这是一首歌词和节奏都很棒的歌。
考查定语从句。 which哪一个;wh谁;where在哪里;what什么。此处是定语从句,先行词sng是指物,在从句中作主语,用which引导定语从句,故选A。
15.(2022·黑龙江哈尔滨·二模)—What kind f musicians des Victr like?
—He likes musicians ___________ play different kinds f music.
A.whB.whichC.what
【答案】A
【详解】句意:——维克多喜欢什么样的音乐家?——他喜欢演奏不同类型音乐的音乐家。
考查定语从句的关系词。分子句子可知,本句是定语从句,先行词是musicians,表示人,在句中作主语,关系词用that或wh。故选A。
16.(2022·辽宁葫芦岛·二模)The unfrgettable experience ________ we had in the summer camp makes us grw up.
A.whB.whseC.whichD.whm
【答案】C
【详解】句意:我们在夏令营的难忘经历使我们成长。
考查定语从句。wh关系代词,先行词指人,在从句中作主语或宾语;whse关系代词,先行词指人或物,在从句中作定语;whm关系代词,先行词指人,在从句中作宾语;which关系代词,先行词指物,在从句中作主语或宾语;句子先行词是“experience”,指物,在从句中作宾语,应用which/that引导,故选C。
17.(2022·辽宁葫芦岛·三模)— D yu like the nvel?
— Yes, I d. It is the first ne ________ I have read three times.
A.whB.whenC.thatD.this
【答案】C
【详解】句意:——你喜欢这本小说吗?——是的,我喜欢。这是我读了三遍的第一本书。
考查定语从句。wh指人,作主宾表;when指时间,作状语;that指人或物,作主宾表;this不能引导定语从句。先行词是“ne”,指代小说,在从句中作read的宾语,且被序数词first修饰,此时只能用that引导从句。故选C。
18.(2022·黑龙江哈尔滨·二模)—A news reprt said that an ld man gave away 10,000 yuan t sme kids in the pr village.
—It was s mving! That was all his mney ________ he gt frm selling waste.
A.whichB.whenC.that
【答案】C
【详解】句意: ——一个新闻报道说一个老人给了贫困村庄的一些孩子一万元。——太感人了!那是他卖废品赚的钱。
考查定语从句引导词。先行词为不定代词all,引导词只能使用that,故选C。
19.(2022·辽宁葫芦岛·一模)The by ________ is playing sccer is the vlunteer. He helped a lt.
A.whB.whmC.whseD.which
【答案】A
【详解】句意:正在踢足球的那个男孩是志愿者。他帮了很多忙。
考查定语从句。此处是定语从句,先行词by是指人,在从句中作主语,用wh引导定语从句,故选A。
20.(2022·黑龙江哈尔滨·三模)— Avatar 2 is the mvie ________ I’m waiting fr.
— Me, t. We’ll enjy a 3D mvie withut glasses then.
A.whB.whatC.that
【答案】C
【详解】句意:——《阿凡达2》是我期待已久的电影。——我也是。那我们就去看一部不戴眼镜的3D电影。
考查定语从句。wh指人,作主宾表;what不能引导定语从句;that指人或物,作主宾表。先行词是“mvie”,指物,在从句中作“waiting fr”的宾语,用that引导从句。故选C。
直击中考
21.(2022·辽宁阜新·中考真题)—Mm is waiting. Can we set ff nw?
—Just a minute. I can’t find the shes ________ I bught last week.
A.thatB.whC.whatD.wh
【答案】A
【详解】句意:——妈妈在等待。我们现在可以出发了吗?——等一下。我找不到我上周买的鞋了。
考查定语从句。此处是定语从句,先行词是“the shes”,指物,引导词在从句中作宾语,所以用that或which,结合选项,故选A。
22.(2022·湖南株洲·中考真题)Yuan Lngping is a great scientist ________ will live in ur heart frever.
A.whichB.whC.what
【答案】B
【详解】句意:袁隆平是一位永远会活在我们心里的科学家。
考查定语从句的引导词。which指代物,关系代词;wh指代人,关系代词;what什么,不用于引导定语从句。根据观察和分析可知题干包含一个定语从句,先行词是a great scientist,空格上应填一个代替先行词(人)且在从句中作主语的关系代词。故选B。
23.(2022·广西玉林·中考真题)—Vlunteering is a meaningful activity.
—I agree. We shuld express thanks t the peple ________ d vlunteer jbs.
A.whmB.whatC.whD.which
【答案】C
【详解】句意:——做志愿者是一个有意义的活动。——我同意。我们应该感谢那些做志愿者工作的人。
考查定语从句。此句是定语从句,先行词peple是指人,在从句中作主语,用wh引导定语从句,故选C。
24.(2022·湖南邵阳·中考真题)—What kind f music d yu like, Linda?
—I like music ________ I can dance t.
A.whenB.thatC.what
【答案】B
【详解】句意:——琳达,你喜欢什么样的音乐?——我喜欢我能跟着跳舞的音乐。
考查定语从句。when先行词是时间,在从句中做状语;that先行词是人/物,在从句中作主语/宾语;what不引导定语从句。空前先行词“music”是物,需用that引导定语从句。故选B。
25.(2022·黑龙江牡丹江·中考真题)— Jeff, what are yu watching?
— A shrt vide abut Zhang Guimei ________ stries mve me deeply.
A.whB.whmC.whse
【答案】C
【详解】句意:——杰夫,你在看什么?——一个关于张桂梅的短视频,她的故事深深打动了我。
考查定语从句。wh指人,在从句中作主语或宾语;whm指人,在从句中作宾语;whse指人或物,在从句中作定语。从句成分完整,此处指的是张桂梅的故事,应用whse作定语,故选C。
26.(2022·辽宁营口·中考真题)He ________ des nt reach the Great Wall is nt a true man.
A.whmB./C.whichD.wh
【答案】D
【详解】句意:不到长城非好汉。
考查定语从句。题干包含定语从句。先行词是“He”,在从句中作主语。whm作宾语,指代人;which作主语或宾语,指代物;wh作主语或宾语,指代人。关系代词在定语从句中作主语时不能省略。故选D。
27.(2022·辽宁朝阳·中考真题)—What kind f mvies d yu like?
—I prefer mvies _________ me smething t think abut.
A.whm giveB.wh givesC.which giveD.that gives
【答案】C
【详解】句意:——你喜欢什么类型的电影?——我更喜欢能让我思考的电影。
考查定语从句。whm指人,在从句中作宾语;wh指人,在从句中作主语或宾语;which指物,在从句中作主语或宾语;that指人或物,在从句中作主语或宾语。此处的先行词为mvies,表示物,排除AB选项,又因先行词是复数,从句谓语动词应用动词原形,故选C。
28.(2022·黑龙江哈尔滨·中考真题)—Hw exciting the speech is!
—Pretty gd! This is the best speech ________ I’ve ever heard.
A.whichB.thatC.wh
【答案】B
【详解】句意:——演讲多么令人兴奋啊!——相当不错!这是我听过的最好的演讲。
考查定语从句。此句是定语从句,先行词speech前有最高级修饰,要用that引导定语从句,故选B。
29.(2022·广西柳州·中考真题)D yu knw the by ________ is standing under the tree?
A.whB.whichC.where
【答案】A
【详解】句意:你认识站在树下的那个男孩吗?
考查定语从句的关系词。wh在引导的定语从句中作主语或宾语,指代人;which在引导的定语从句中作主语或宾语,指代物;where在引导的定语从句中作状语。分析句子可知,本句是定语从句,句中先行词是by,指人,空处在从句中作主语,所以用wh引导。故选A。
30.(2022·湖南郴州·中考真题)—D yu knw the wman ________ is giving a lessn in space nw?
—Of curse. She is Wang Yaping.
A.whichB.whmC.wh
【答案】C
【详解】句意:——你认识正在上太空课的那位女士吗?——当然。她是王亚平。
考查定语从句。此句是定语从句,先行词wman是指人,在从句中作主语,用wh引导定语从句,故选C。
31.(2022·吉林·中考真题)Mrs. Wang is an English teacher ________ makes her classes lively and interesting.
A.whichB.whC.what
【答案】B
【详解】句意:王老师是一位英语老师,她使她的课生动有趣。
考查定语从句。此句是定语从句,先行词an English teacher是指人,在从句中作主语,用wh引导定语从句,故选B。
32.(2022·湖北恩施·中考真题)China is the first natin ________ sent Chang’e Ⅳ t the far side f the mn.
A.whichB.thatC.wh
【答案】B
【详解】句意:中国是第一个将嫦娥Ⅳ发射到月球背面的国家。
考查定语从句。which关系代词,先行词指物,在从句中作主语或宾语;that关系代词,先行词指物或人,在从句中作主语或宾语;wh关系代词,先行词指人,在从句中作主语或宾语;句子先行词是natin,在句中作主语,且先行词被序数词修饰,此处关系代词用that,故选B。
33.(2022·黑龙江黑龙江·中考真题)The bys __________ are playing ftball are frm Class One.
A.whichB.whC.whse
【答案】B
【详解】句意:正在踢足球的男孩们来自一班。
考查定语从句。此句是定语从句,先行词bys是指人,在从句中作主语,用关系词wh引导定语从句,故选B。
34.(2022·黑龙江绥化·中考真题)I can’t frget the teachers and the university ________ I visited tw years ag. They bring me many sweet memries.
A.thatB.whichC.what
【答案】A
【详解】句意:我不能忘记两年前我参观的老师和大学。它们给我带来了许多甜蜜的回忆。
考查定语从句关系代词辨析。此处是定语从句,先行词既有人又有物,引导词在从句中作宾语,关系代词只能用that。故选A。
35.(2022·黑龙江·中考真题)We shuld remember thse ________ lst their lives fr ur cuntry.
A.whB.whmC.which
【答案】A
【详解】句意:我们应该记住那些为我们的国家献出生命的人。
考查定语从句。wh在句中作主语/宾语,指人;whm在句中作宾语,指人;which在句中作主语/宾语,指物。空前先行词“thse”指人,且在句中作主语,用wh引导。故选A。
36.(2022·贵州铜仁·中考真题)—Is the wman ______ walked past just nw yur teacher?
—Yes, she teaches ______ English and we all lve her very much.
A.which; urB.wh; usC.which; usD.that; ur
【答案】B
【详解】句意:——刚才走过的那个女人是你的老师吗?——是的,她教我们英语,我们都非常喜欢她。
考查定语从句以及代词辨析。第一空所在句子是定语从句,先行词wman是指人,在从句中作主语,应用wh或that引导定语从句,排除A和C选项。us我们,人称代词宾格;ur我们的,形容词性物主代词。第二空位于动词teach后,应填人称代词宾格作宾语,故选B。
37.(2022·湖北十堰·中考真题)Students lve the teachers ________ are utging and humrus.
A.whB.whmC.whichD.whse
【答案】A
【详解】句意:学生喜欢开朗幽默的老师。
考查定语从句。此处含定语从句,先行词是人,引导词在从句中作主语,故选A。
38.(2022·四川·乐山市教育科学研究所中考真题)— What kind f bks d yu like best?
— I like bks ________ are abut science and technlgy.
A.whB.whmC.which
【答案】C
【详解】句意:——你最喜欢什么类型的书?——我喜欢关于科学和技术的书。
考查定语从句。此处是定语从句,先行词bks是指物,在从句中作主语,应用关系词which引导定语从句,故选C。
39.(2022·四川达州·中考真题)—D yu like the mvie ________ is called The Battle at Lake Changjin?
—Sure. I think n mvie is ________ than it.
A.that; mre tuchingB.what; less tuchingC.that; mre tuchedD.which; less tuched
【答案】A
【详解】句意:——你喜欢《长津湖》这部电影吗?——当然。我认为没有哪部电影比它更感人了。
考查定语从句和形容词辨析。第一处是定语从句,先行词是物,引导词在从句中作主语,排除B。tuching感人的;tuched感动的。此处修饰电影,用ing结尾的形容词,排除CD。故选A。
40.(2022·四川成都·中考真题)Rme is an ancient city _______ is full f places f interest.
A.whereB.whichC.wh
【答案】B
【详解】句意:罗马是一座充满名胜古迹的古城。
考查定语从句。句子是定语从句,先行词是物“an ancient city”,关系词在从句中作主语,用which引导定语从句。故选B。
命题趋势
定语从句是中考必考考点之一,主要考查的是时态及宾语从句的语序,有时也会考查定语从句的引导词。考查的主要形式是单项填空、完形填空、短文填空和完成句子。阅读理解和书面表达肯定也会考查到定语从句。因此学生要熟练掌握定语从句的用法。关系代词引导的定语从句最为常见和常考。
知识导图
定语从句
知识链接
(一)关系代词
(二)关系副词
(三)限制性定语从句与非限制性定语从句
考点突破
考点1:关系代词的主谓一致
考点2:只能用that而不能用which的情况
考点3:只能用which而不能用that的情况
小试牛刀
2022年各地模拟20题
直击中考
2022年各地中考20题
作主语
作宾语
作定语
指人
wh/that
wh/whm/that/省略
whse
指物
which/that
which/that/省略
相关试卷
这是一份中考英语二轮复习核心语法逐个突破专题27 状语从句(含解析),共26页。
这是一份中考英语二轮复习核心语法逐个突破专题8 形容词和副词(含解析),共28页。
这是一份中考英语二轮复习核心语法逐个突破专题7 主谓一致(含解析),共25页。
