人教版 (2019)必修 第三册Unit 3 Diverse Cultures学案及答案
展开
这是一份人教版 (2019)必修 第三册Unit 3 Diverse Cultures学案及答案,共10页。
Unit 3 Diverse CulturesPeriod 4 Reading for Writing导学案 1. Read quickly to get main idea; read carefully to get the detailed information.2. Learn the characteristics of writing and language.3. Learn to introduce your own town according to the text.4. Learn to correct others’ writing.Learn the characteristics of writing and language.Learn to introduce your own town according to the text.Step 1 Lead in ---Small talkIn the reading part, we mentioned the Chinatown of San Francisco. How much do you know about Chinatown of San Francisco ? Step 2 Before reading ---Predict the content What is the writer’s purpose of writing this text ? How do you know ? Step 3 While reading ---Task 1Scan the text and match the main idea.Para 1 The characteristic of ChinatownPara 2 The history of ChinatownPara 3 The introduction of Chinatown’s shops and productsPara 4 The origin of ChinatownPara 5 The existence value of ChinatownPara 6 The famous food and drinks of ChinatownStep 4 While reading ---Task 2 Read the text and answer the following questions.
Q1: What are the famous tourist sites in the Chinatown of San Francisco ?
.Q2: Which is the best season to visit the Chinatown in San Francisco ?
Q3: What else can you do there ?
Step 5 While reading ---Task 3Study the organisation and language features.What information is included in the introduction ? Tick the items that are mentioned.
location climate history population
ethnic groups languages famous figures legends
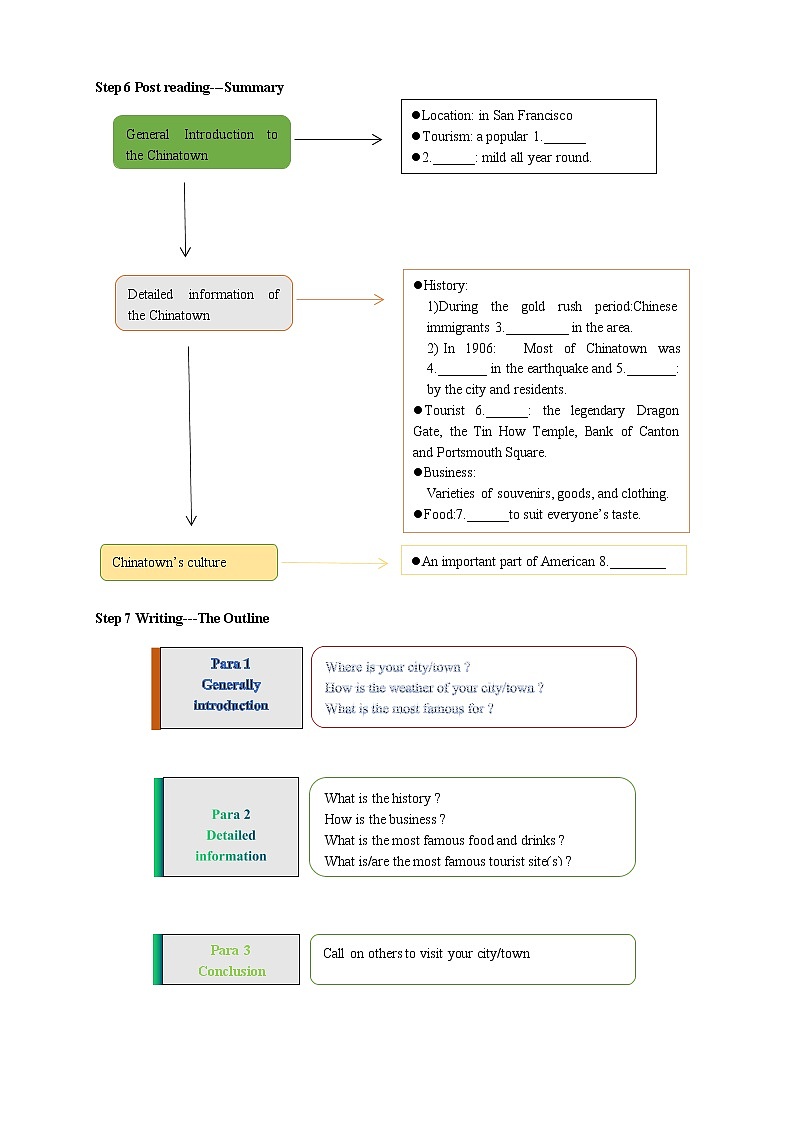
famous food/drink tourist attractions business and industries other namesUnderline the sentences that are used to describe the items above. Location: Climate: History: Ethnic groups: Languages: Famous figures: Famous food/drink:Tourist attractions: Business and industries: Step 6 Post reading---Summary
Step 7 Writing---The Outline Step 8 Writing---Words and phrases
1. is located in/on _______________________
2. has a history of...years _______________________
3. cover an area of... _______________________
4. has a population of _______________________
5. take on a new look _______________________
6. is home to... _______________________
7. 政治、文化中心 _______________________
8. 四季分明_______________________
9. 改革开放政策 _______________________
10. 发生巨大变化 _______________________
11. 为......做出贡献 _______________________
12. 吸引......的注意力 _______________________Step 9 Writing---make sentences
1. 北京人口约2 000万, 面积16 000多平方千米。 __________________________________________
2. 北京位于华北平原北部。__________________________________________
3. 北京四季分明, 夏季炎热多雨, 冬季寒冷干燥。________________________________________________________________________________
________________________________________________________________________________
4. 北京是中国的政治、文化中心。___________________________________________.它成功举办了2008年奥运会, 吸引了世界的眼光。
________________________________________________________________________________北京有很多旅游景点, 如天安门、故宫、长城和鸟巢等。
________________________________________________________________________________
________________________________________________________________________________Step 10 Writing假如你是李华, 请你给某英文报社的“城市风采”栏目写一篇短文, 介绍我们的首都——北京。要点如下: 1. 基本概况: 人口约2 000万, 面积16 000多平方千米, 位于华北平原北部; 2. 气候: 四季分明, 夏季炎热多雨, 冬季寒冷干燥; 3. 历史与文化: 有3 000多年的历史, 是我国的政治、文化中心, 有很多著名大学, 如清华大学、北京大学等; 4. 交通与旅游: 交通便利, 有天安门广场、故宫、长城等很多旅游景点。注意: 词数80左右, 可适当增加细节, 以使行文连贯。 Step 11 Pair workExchange drafts with a partner. Use this checklist to help your partner revise his/her draft.Is the city/town introduction clear ?Is the information specific and are the facts correct ?Does the city/town introduction contain all the important information ?Is the information arranged in a good order ? Does the passage have a proper beginning and conclusion ?Are there any grammar, spelling, or punctuation errors ?Step 12 HomeworkPut up your revised draft in the classroom or read it to your class. 【答案】:Step 1 Lead in ---Small talkIn the reading part, we mentioned the Chinatown of San Francisco. How much do you know about Chinatown of San Francisco ?Chinatown is a main living place for Chinese immigrants, where you can see many Chinese-style buildings, costumes, operas, restaurants, music and even hear Chinese.Step 2 Before reading ---Predict the content What is the writer’s purpose of writing this text ? How do you know ?From the title(Welcome to Chinatown) and some key words from the text(tourist, visit, visitors, experience), we can know the purpose of the text is to introduce Chinatown and show the relationship between Chinese culture and American culture.Step 3 While reading ---Task 1Scan the text and match the main idea.Para 1 The characteristic of ChinatownPara 2 The history of ChinatownPara 3 The introduction of Chinatown’s shops and productsPara 4 The origin of ChinatownPara 5 The existence value of ChinatownPara 6 The famous food and drinks of ChinatownStep 4 While reading ---Task 2 Read the text and answer the following questions.
Q1: What are the famous tourist sites in the Chinatown of San Francisco ?
Dragon Gate, Tin How Temple, Bank of Canton, and Portsmouth Square..Q2: Which is the best season to visit the Chinatown in San Francisco ?
all year roundQ3: What else can you do there ?
We can explore the interesting sights, experience traditional Chinese culture, go shopping, eat Chinese food, and so onStep 5 While reading ---Task 3Study the organisation and language features.What information is included in the introduction ? Tick the items that are mentioned.
location climate history population
ethnic groups languages famous figures legends
famous food/drink tourist attractions business and industries other namesUnderline the sentences that are used to describe the items above. Location: in San Francisco Climate: mild all year round History: Chinese immigrants settled in the area during the railroad construction and gold rush periodEthnic groups: the majority of residents in Chinatown are still ethnic ChineseLanguages: many of whom do not speak English fluentlyFamous figures: Robert LouisFamous food/drink: traditional dishes from all over ChinaTourist attractions: Dragon Gate, Tin How Temple, Bank of Canton, Portsmouth SquareBusiness and industries: souvenirs, goods, and clothing; all kinds of traditional Chinese herbal medicine; Chinese tea storesStep 6 Post reading---Summary
Answers: 1. tourist draw 2. Climate 3. settled 4. destroyed 5. rebuilt 6. site 7. Chinese food 8. diverse culture Step 7 Writing---The Outline Step 8 Writing---Words and phrases
1. is located in/on 位于,坐落
2. has a history of...years 有......年历史
3. cover an area of... 占地……(面积)
4. has a population of 有……人口
5. take on a new look 呈现新的面貌
6. be home to... 是……的家园
7. 政治、文化中心 the political and cultural center
8. 四季分明 four distinct seasons
9. 改革开放政策 the reform and opening-up policy
10. 发生巨大变化 great changes have taken place
11. 为......做出贡献 make contributions to
12. 吸引......的注意力 draw the attention ofStep 9 Writing---make sentences
1. 北京人口约2 000万, 面积16 000多平方千米。
Beijing has a population of about 20,000,000 and covers an area of more than 16, 000 square kilometers.
2. 北京位于华北平原北部。Beijing is located in the north of the North China Plain.
3. 北京四季分明, 夏季炎热多雨, 冬季寒冷干燥。
Beijing has four distinct seasons. It is hot and rainy in summer and cold and dry in winter.
4. 北京是中国的政治、文化中心。Beijing is the political and cultural center of China.它成功举办了2008年奥运会, 吸引了世界的眼光。
It successfully hosted the 2008 Olympic Games and drew the attention of the world.北京有很多旅游景点, 如天安门、故宫、长城和鸟巢等。
There are many places of interest,such as ian’anmen Square, the Forbidden City, the Great Wall and the Bird’s Nest.Step 10 Writing假如你是李华, 请你给某英文报社的“城市风采”栏目写一篇短文, 介绍我们的首都——北京。要点如下: 1. 基本概况: 人口约2 000万, 面积16 000多平方千米, 位于华北平原北部; 2. 气候: 四季分明, 夏季炎热多雨, 冬季寒冷干燥; 3. 历史与文化: 有3 000多年的历史, 是我国的政治、文化中心, 有很多著名大学, 如清华大学、北京大学等; 4. 交通与旅游: 交通便利, 有天安门广场、故宫、长城等很多旅游景点。注意: 词数80左右, 可适当增加细节, 以使行文连贯。Beijing, the capital of China, has a population of about 20,000,000 and covers an area of more than 16,000 square kilometers. Located in north of the North China Plain, Beijing has four distinct seasons. It is hot and rainy in summer and cold and dry in winter.Beijing is also a great place to enjoy your holiday and it’s convenient to travel there. There are many places of interest, such as Tian’anmen Square, the Forbidden City, the Great Wall and the Bird’s Nest. Now, Beijing is playing a more and more important role in the world.Step 11 Pair workExchange drafts with a partner. Use this checklist to help your partner revise his/her draft.Is the city/town introduction clear ?Is the information specific and are the facts correct ?Does the city/town introduction contain all the important information ?Is the information arranged in a good order ? Does the passage have a proper beginning and conclusion ?Are there any grammar, spelling, or punctuation errors ?Step 12 HomeworkPut up your revised draft in the classroom or read it to your class.
相关学案
这是一份英语必修 第三册Unit 5 The Value of Money学案设计,共8页。
这是一份必修 第三册Unit 5 The Value of Money导学案,共8页。
这是一份2020-2021学年Unit 4 Space Exploration学案,共10页。

